WPS 365 3月产品更新说明
尊敬的用户:
2025年3月WPS 365全新升级,本次更新涵盖文字、表格、演示、PDF、表单、消息、邮箱、低代码等关键功能。请升级最新WPS365客户端体验,网页版已开放,更多了解请访问WPS 365官网。
更新内容导航
WPS Office
- WPS文字(1处)
- WPS表格(1处)
- 智能表格(1处)
- 多维表格(3处)
- WPS 演示(1处)
- WPS PDF(1处)
- 智能表单(2处)
- 文档安全管控(1处)
WPS协作套件
- WPS 消息(WPS 协作)(5处)
- WPS 协作开放能力(2处)
- WPS 邮箱(2处)
应用服务&产品服务
- 管理后台(3处)
- WPS 低代码(1处)
- WPS 实训平台(1处)
WPS文字
变化1:新增LaTeX语法支持,用户可直接输入LaTeX代码并转换为专业数学公式
更新范围: WPS-pc端✅ WPS-win端✅ WPS-linux端✅ WPS-mac✅
功能描述:
• 点击顶部菜单栏「插入」→「公式」→「插入公式」或「插入LaTeX」
• 输入LaTeX代码后在公式框末尾按Enter,自动转换为标准公式
WPS表格
变化1:新增定位功能,支持定位不同数据类型的单元格
更新范围:PC-网页端✅
功能描述:
• 点击「开始」选项卡的「查找」下拉列表,点击「定位」即可唤起定位面板
• 支持多种类型的单元格定位
智能表格
变化1:新增定位功能,支持定位不同数据类型的单元格
更新范围:PC-网页端✅
功能描述:
- 点击「开始」选项卡的「查找」下拉列表,点击「定位」即可唤起定位面板
- 支持多种类型的单元格定位
多维表格
变化1:自动化流程新增发送邮件能力,实现流程触发时自动发送邮件
更新范围:PC-网页端✅
功能描述:
- 自动化流程-创建空白流程-指令操作选择「发送邮件消息」
- 完成发件邮箱、收件人邮箱、邮件主题、邮件内容等配置,即可在流程触发时,自动按照预设内容发送邮件
变化2:表格视图、甘特视图、查询视图支持缩放
更新范围:PC-网页端✅ WPS-win端✅ WPS-linux端✅ WPS-mac✅ 移动-网页端✅ WPS-移动安卓端✅ WPS-移动ios端✅ 小程序✅
功能描述:
- 在PC端:右下角的「-」或「+,即可缩放视图比例;同时也可借用快捷键“ctrl +”“ctrl -”来实现缩放。
- 在移动端:手指直接操作屏幕即可实现缩放。
变化3: 仪表盘支持切换不同主题效果,支持添加标题,更契合用户使用场景
更新范围:PC-网页端✅ WPS-win端✅ WPS-mac✅ 移动-网页端✅ WPS-移动安卓端✅ WPS-移动ios端✅ 小程序✅
功能描述:
- PC端/PAD端,进入仪表盘页面,左上角点击「主题」和「标题」,即可体验切换主题和标题效果,移动端可查看
- 目前主题支持的风格有简单经典、严谨专业的风格,适合金融、财务、学术等相关场景;
- 支持多彩、热情风格,适合教育、电商、党政等相关场景使用;
- 支持暗黑科技风格,适合科技、互联网、精密制造等相关场景,
- 也支持自定义修改仪表盘的背景颜色和图片等
- 支持添加标题内容、公司logo图片等信息,让仪表盘展示更定制化,信息呈现更完整
WPS 演示
变化1:平滑动画
更新范围: WPS-win端✅
功能描述:
- 平滑动画同时包含切页动画和对象动画,能实现多个对象在幻灯片之间的平滑转场,例如缩放、旋转、移动等,营造出流畅的动画效果。
- 新版本演示对平滑动画做了一项针对性优化,经过测试,同配置下播放平滑动画时,平均帧率提升了200%以上。
功能入口:切换-平滑动画
更新说明:
WPS PDF
变化1:新增「复制为图片/粘贴为图片」,兼容第三方通讯工具粘贴表格等数据(按固定版式粘贴为图片)
更新范围: WPS-PC端✅
功能描述:
- 复制的表格对象,粘贴到「第三方通讯工具」等不支持表格数据的产品时,表格数据粘贴成图片数据
- 编辑内容时,多选对象支持复制为图片,固定版式分享到各种渠道
功能入口:编辑内容-选择对象右键菜单「复制为图片」;识别表格-悬浮工具栏「提取为图片」
智能表单:
变化1:「段落说明」支持富文本,可展示更丰富的图文信息
更新范围: WPS-PC端✅ PC-网页端✅ WPS-移动端✅ 移动-网页端✅
功能描述:段落说明支持富文本,可插入图片、云文档和超链接,并支持常见的文字排版布局,至此表单可展现更为丰富的图文内容
功能入口:表单编辑页题目面板,添加段落说明题即可
变化2:表单PC端,新增AI限免功能:根据标题生成表单、文本生成表单和照片转表单
更新范围: WPS-PC端✅ PC-网页端✅
功能描述:
- 根据标题生成表单:输入标题后,让AI智能出题
- 文本生成表单:粘贴文本或导入文档,让AI智能出题
- 照片转表单:上传表格图片,AI智能解析识别并生成表单
文档安全管控
变化1:云杀毒
更新范围:PC-网页端✅ WPS-win端✅ WPS-mac端✅ WPS-win端✅ WPS-mac WPS 协作-win端✅ WPS 协作-mac端✅ WPS 协作-移动端✅
功能描述:开启后,当成员上传、新建、编辑文件时,系统将自动触发云杀毒,防止病毒文件通过云文档传播到其他企业设备,保障企业设备的运行环境安全
-
- 支持配置待扫描文件&病毒文件处理策略
- 发现病毒时,自动通知文件创建者以及企业可以自定义通知对象
功能入口:管理后台-安全管控-数据保护-云杀毒
目前小范围放量试用中,若有需要可联系对应销售开通
WPS消息(WPS协作)
变化1:群聊搜索结果显示人数
更新范围:WPS协作-pc端✅ WPS协作-移动端✅ 版本号在V5.20.0版本及以上
功能描述:支持对PC端、移动端的导航栏入口进行配置
功能入口:主搜入口、通讯录选择器搜索
使用场景
搜索群聊时,可以在群聊搜索结果列表中看到群聊当前的人数
变化2:客户端主题颜色和深色模式
更新范围:WPS协作-pc端✅ 版本号在V5.20.0版本及以上
功能描述:支持对PC端的全局页面设置深色模式或浅色模式
功能入口:设置-通用设置-外观-主题模式
使用场景
WPS协作将根据你的电脑系统设置,自动切换为深色或浅色模式
变化3:批量下载图片、视频、本地文件、云文档
更新范围:WPS协作-pc端✅ WPS协作-移动端✅ 版本号在V5.20.0版本及以上
功能描述:支持在PC端或移动端多选文件进行下载,下载后可通用在下载中心查看下载进度和文件回溯
功能入口:
- PC端:多选聊天文件支持「下载到本地」,下载进度可以在「我的头像」上的下载入口或「我的头像菜单-下载中心」中查询;
- PC端支持批量下载图片、视频、本地文件、云文档;
- 移动端:多选图片、 视频支持「下载到本地」,下载后可以直接在手机相册中查看;
- 移动端支持批量下载图片、视频;
使用场景
当参加公司组织的文化活动后,收到多张活动图片或视频,希望全部下载到本地时,可以多选文件进行下载。
变化4:移动端图片编辑时支持自动打码
更新范围:WPS协作-移动端✅ 版本号在V5.20.0版本及以上
功能入口:
- 输入框顶部「+」 - 相册 - 选择图片 - 编辑;
- 收到图片消息并打开,长按图片 - 编辑;
使用场景
当分享相册中的图片时需要将人名等敏感信息进行打码,可以使用WPS协作端内的图片编辑功能进行自动识别内容并打码,减少手动添加马赛克的步骤。
变化5:设置新成员入群后可否查看历史消息
更新范围:WPS协作-pc端✅ WPS协作-移动端✅ 版本号在V5.21.0版本及以上
功能描述:在群管理设置中,可配置新入群成员可否查看历史消息;默认为可查看,可以设置成不可查看
功能入口:群聊-群设置
使用场景
根据群聊沟通场景需要,设置新入群的成员可否查看历史的聊天记录。如群聊沟通内容比较敏感,不希望被新成员看到的,可以设置为不可查看历史消息。
WPS协作开放能力
变化1:轻审批模板支持复制
更新范围:WPS协作-pc端✅ WPS协作-web端✅
功能描述:企业超管、轻审批应用管理员、具有审批模板创建权限的管理员,支持在审批管理后台“我的模板”“模板管理”两页,复制自己管理的模板。
功能入口:工作台-轻审批-管理后台-我的模板/模板管理-更多按钮
使用场景
模板管理员需要创建类似的模板时,例如面向不同团队的类似申请,可以利用复制模板功能快速创建。
变化2:消息类型为23的消息卡片回传按钮弹窗输入增加必填配置
更新范围:WPS协作-pc端✅ WPS协作-移动端✅ WPS协作-web端✅ 版本号在V5.21.0版本及以上
功能描述:
- 在卡片消息action元素:按钮(button),输入框(input),列表选择器(selection),日期选择器(datePicker)四种元素,与
key字段同级增加required字段。 - 当required设置为true,且用户行为回传数据不为空时,才会触发回调动作。
使用场景:在审批较为严肃的场景中,客户希望点击拒绝后,弹出的弹窗内预期审批人必须输入拒绝的原因,有利于高效办公。
WPS邮箱
变化1:支持导出为msg文件
更新范围:WPS协作-pc端✅
功能描述:在读信页,可以选择将邮件导出为msg格式文件
功能入口:读信页-右上角...-导出-导出为msg
变化2:编辑邮件支持用户设置自定义字号
更新范围:PC-网页端✅
功能入口:编辑器-字号
功能描述:允许用户根据需要调整文本大小,以提升可读性和排版灵活性。
管理后台
变化1:通讯录可见性支持搜索
更新范围: pc-网页端✅
功能描述:管理员可根据策略名称关键字、主体、可见类型、更新者等多种条件快速检索策略
功能入口和截图:
使用场景:
- 管理员希望查看或修改指定策略时,可通过多种条件进行快速检索与定位
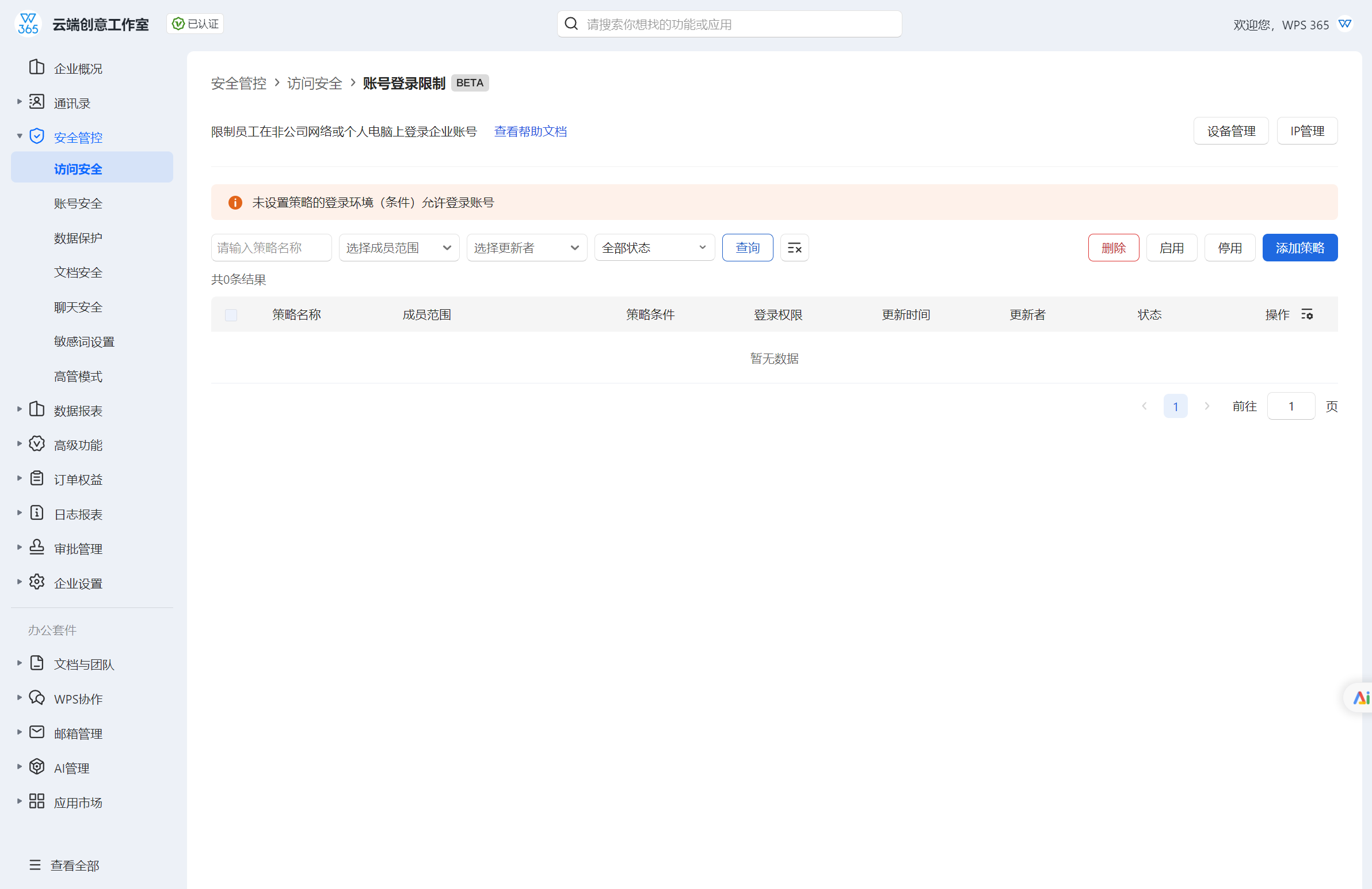
变化2:账号登录限制支持动态校验与退登
更新范围: pc-网页端✅
功能描述:企业开启登录管控策略后,将会实时动态校验员工使用的IP地址/设备,当不符合管理员的设置策略时,系统将会退出该账号的登录。
功能入口和截图:
使用场景:
1️⃣企业开启IP登录管控:
- 移动设备在公司IP网络登录,离开公司IP网络后账号将会被退出登录
- 开启IP管控前,在公司外的设备已经登录的账号将会被退出登录
2️⃣企业开启设备登录管控:
- 设备从信任设备变成非信任设备后,已经登录的账号将会被退出登录
- 开启设备管控前,已经在非信任设备上登录,账号将会被退出登录
变化3:截屏管控支持精细化策略配置
更新范围: pc-网页端✅
功能描述:
企业管理员可以针对管控人群/管控应用/管控端配置精细化管控策略
功能入口和截图:
使用场景:
- 企业希望精细化的设置成员的截屏管控。如:仅对【财务部】开启截屏管控,其他部门不管控
WPS低代码
变化1:“手写签名”字段支持上传签名、复用之前的签名
更新范围: pc-网页端✅ wps-win端✅ 移动-网页端✅
功能描述:
“手写签名”字段支持开启/关闭【强制手签】:
开启【强制手签】,即表单填写或流程审批时,必须手写签名。
关闭【强制手签】,即表单填写或流程审批时,可以上传签名、复用之前的签名或手写签名。
功能入口和截图:
使用场景:
在表单填写或流程审批时,可以通过该字段上传填写人的手写签名以保证数据的真实性,如:
• 会议签到场景中,在「会议签到表」中添加手写签名字段,用于成员会议签到。
• 门店服务管理中,在「订单服务表」中添加手写签名字段,用于客户进行订单消费的签名确认。
• 产品质检管理中,在「样品质检表」中添加手写签名字段,用于质检人进行质检确认等。
WPS实训平台:
变化1:实训班级支持关联365组织架构,实训账号实时同步365账号信息变更
更新范围: WPS-pc端✅ PC-网页端✅
使用场景
- 支持WPS实训平台老师在原有按照365企业通讯组织架构生成同名班级的基础上,增加组织架构关联关系,用于班级实时同步关联架构内新增的365账号。
- 支持查看班级所关联的365组织架构,查看同步账号情况,对同步失败的账号进行手动触发同步。
- 支持更改365账号状态、姓名、学/工号后实时更新实训账号相应信息,更改365账号组织架构实时更新实训账号的关联班级。
-

这家独角兽企业以低成本创新,实现精细化管理
开沃集团是集新能源整车及核心零部件研发、生产、销售、服务于一体的独角兽企业。开沃集团是行业内极少数拥有全品类车型、掌握 “三电” 核心技术、商用车与乘用车 “商乘并举” 的新能源汽车企业。车辆远销海内外,遍布 60 多个国家、200 多个城市。2025-04-15
查看详情
-

41 亿营收背后 沃森生物选择了 WPS 365
作为中国首家研发 13 价肺炎结合疫苗的企业,沃森生物在全球疫苗市场上占据重要位置。2023 年公司营收达到 41 亿元,2024 年全球疫苗市场产值排名第六,产品远销 18 个国家。2025-04-15
查看详情
-

创新心脑血管医药龙头企业 用数智化应用提质增效
深圳信立泰药业股份有限公司(简称 “信立泰”)成立于 1998 年,是一家立足中国、面向全球、研产销一体化的创新驱动型医药企业。信立泰先后承担 “十一五”“十二五”“十三五” 国家重大专项及国家、省、市的重大科技项目 60 余项,3 次获 “中国专利金奖”,荣获 “国家技术创新示范企业”、“中国医药研发产品线最佳工业企业” 等荣誉。2025-04-15
查看详情
-

数据资产安全防护,高效协作加速创新
大疆自成立以来,从无人机系统拓展至多元化产品体系,在无人机、手持影像系统等领域成为全球领先品牌。大疆总部位于深圳,在全球多地设有办公室,业务遍及 100 多个国家与地区。2025-04-15
查看详情
-

建设智慧一体化办公,6 万员工便捷、高效、智能办公
通威股份有限公司由通威集团控股,是深耕绿色农业、绿色能源的大型民营科技型上市公司。经过多年跨越式发展,公司已成为农业产业化国家重点龙头企业、全球领先的水产饲料生产企业、重要的畜禽饲料生产企业、全球高纯晶硅龙头企业及全球太阳能电池龙头企业。2025-04-15
查看详情
-

WPS 365 与教培工流程深度结合,保障核心教培资产安全
新东方教育科技集团由 1993 年成立的北京新东方学校发展壮大而来,于 2006 年 9 月 7 日在美国纽约证券交易所成功上市,2020 年 11 月 9 日在香港交易所成功二次上市。新东方从教育领域出发,经过 30 年创新发展,集团业务目前已涵盖教育服务、生活服务、文旅服务三大领域。2025-04-15
查看详情
-

持续 6 年逆势增长,离不开 “资产管理” 这件事
桃李未来是深圳本土教育品牌的杰出代表,致力于搭建多元化教育服务平台。其业务涵盖中小学素质教育培训、家庭教育、儿童专注力、高考复读培训、中文出海、国际升学等多个领域。目前,企业拥有近 20 个校区、超千教职团队,累计服务超过 10 万家庭。2025-04-15
查看详情
-

这家全球知名会计师事务所,在 WPS 365 找到了 “安全感”
天健会计师事务所成立于 1983 年 12 月,是我国首批具有 A+H 股企业审计资质的全国性大型专业会计审计中介服务机构。综合实力连续位列全国内资所前茅,全球前二十强。2025-04-15
查看详情
-

搭建数字化建设新平台,探索未来办公新体验
搜狐是中国领先的互联网媒体、娱乐、在线游戏集团,旗下拥有纳斯达克上市公司搜狐公司(NASDAQ: SOHU)与在线游戏开发和运营商畅游公司,是中文世界领先的互联网品牌之一。搜狐为中国超过 7 亿的互联网和移动互联网用户提供全面网络服务。2025-04-15
查看详情
-

建设一体化办公平台,打破空间边界高效协同办公
连城集团成立于 2007 年,系国家级高新技术企业、行业标准起草单位。连城数控在辽宁大连、江苏无锡、美国罗切斯特、越南海防设立了四大研发制造基地,布局光伏与半导体装备领域全产业链,致力于持续为客户提供可靠、增值的产品和服务。经过多年发展,现已成为具备行业影响力的专业化、集团化公司。连城集团旗下拥有 3 家全资子公司、23 家控股子公司。其中包含 9 家国家级高新技术企业、 3 个省部级研发中心、2 个校企联合研发中心、1 个院士工作站。2025-04-15
查看详情









